Loading...

Search Software

DBeaver for Mac Download Uptodown 2026

DBeaver for Mac icon

Download DBeaver for Mac 26 version which is available in .dmg format from application software category and is 117 MB in size, developed by DBeaver Corp.

Download

General Information

Name: DBeaver for Mac
Category: Application software
File Size: 117 MB
License: Freeware
Developer: DBeaver Corp
Publisher: UptoDown Soft

Screenshots

DBeaver for Mac Overview

Designed for macOS, DBeaver for Mac is a potent database administration and SQL development tool. Through a single, cross-platform interface, developers, database administrators, and analysts may connect to a range of database systems, execute queries, create schemas, and manage data.

DBeaver seamlessly interacts with system features on macOS and offers native compatibility for Intel and Apple Silicon systems. Through JDBC drivers, it supports a wide range of database engines, including MySQL, PostgreSQL, Oracle, SQL Server, SQLite, MongoDB, and many more. Because of this, it may be used for database design, reporting, data analysis, and backend development.

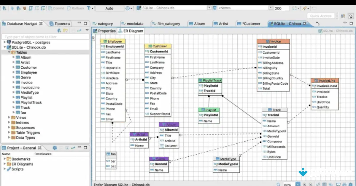
Advanced features in DBeaver for Mac include connection management, visual query development, data export/import, ER (entity–relationship) diagrams, and a SQL editor with autocompletion. It is a versatile option for users of all skill levels due to its expansion through plugins and community editions.

DBeaver for Mac Features

  • Multi-Database Connectivity: DBeaver for Mac use JDBC drivers and unified connection tools to connect to a variety of relational and NoSQL databases, including MySQL, PostgreSQL, Oracle, SQLite, MongoDB, and others.
  • Advanced SQL Editor: With syntax highlighting, auto-completion, code formatting, query history, and execution plans, you can write and run SQL with the Advanced SQL Editor.
  • Visual Database Tools: To create, comprehend, and record database structures, use table editors, ER diagrams, and schema visualisations.
  • Data Export/Import: Transfer data in CSV, JSON, XML, and other forms between databases or local files for reporting, backups, and migrations.
  • Unified Connection Management: DBeaver for Mac use connection profiles, SSH tunnelling, and secure credential storage to save and manage numerous database connections.
  • Extensible and Plugin-Friendly: Add more database types, UI themes, or workflow tools to improve functionality with plugins and extensions.

System Requirements

ItemRequirements
RAM4 GB
ProcessorApple Silicon M1, M2, M3
Disk Space1 GB

Frequently Asked Questions

Is DBeaver for Mac free to download?

+

Yes, DBeaver for Mac is available under a Freeware license, which means you can download and use it freely.

What is the file size of DBeaver for Mac?

+

The download size of DBeaver for Mac is 117 MB. Make sure you have enough storage space before downloading.

Which operating systems are supported by DBeaver for Mac?

+

DBeaver for Mac is compatible with Windows operating systems.

Who developed DBeaver for Mac?

+

DBeaver for Mac was developed by DBeaver Corp. You can visit their official website for more information and support.

What version of DBeaver for Mac is available?

+

The current available version is DBeaver for Mac 26. Always download the latest version for the best features and security updates.

Download Now (117 MB)
Virus-free & Safe Download
Verified by UptoDown Soft
20 Downloads
0 / 5 (0 votes)

User Reviews

Share Your Experience

Your email will not be published

Recent Reviews (0)

Loading reviews...